
오늘의 학습 계획
_새 프로젝트 팀과 친해지기
_프로젝트 기획 및 SA 협업
기록하고 싶은 학습내용
_오늘 배운 자잘한 내용
깃허브에서 Refference in issue
깃 관리법:
크롤링 하는 패키지 셀레니움, 뷰티풀 숲
블랙포매터 사용방법 : 확장에서 black formatter 설치 > 좌측 하단 톱니바퀴 > 설정 > 우측 상단 문서버튼 눌러서 > settings.json 들어가기 > 이 코드 넣기
{
  "editor.formatOnSave": true,
  "python.formatting.provider": "black"
}> 톱니바퀴 설정에서 Default formatter 검색 > Editor: Default Formatter 에서 Black Formatter로 설정
> Editor: Format On Save 체크박스에 체크
우리팀 기획
_서울에서 오픈한 모든 무료전시회 중 오늘 당장 관람할 수 있는 전시를 가지고
웹사이트 이용자가 간편하게 조회할 수 있도록 크롤링 및 공유한다.
이용자는 전시에 대해 좋아요, 리뷰를 남길 수 있으며 함께 전시에 갈 동행 희망자를 구하는 모집글을 남길 수 있다.
동행 희망하는 사람은 모집글에 1:1 채팅을 클릭하여 모집자와 대화할 수 있다.
또한 사이트 내에서 제목과 내용으로 전시회와 동행 모집글을 검색할 수 있으며,
AI로 오픈중인 전시를 카테고리별 분류하여 보여주거나 이용자가 상세보기한 전시와 비슷한 분위기의 전시를 추천해준다.
마지막으로 프론트는 netlyfy로, 백엔드는 AWS를 사용해 배포한다.
우리팀 와이어 프레임
_



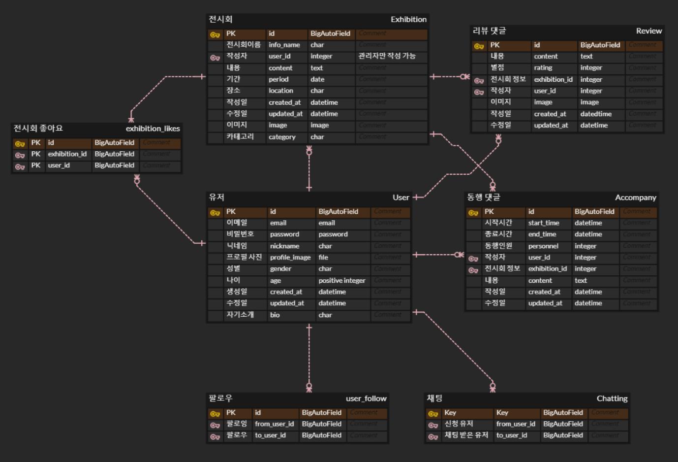
우리팀 ERD
_

S.A 작성단계에서보니 아직 미흡하거나 논리적으로 잘 이어지지 않는 부분이 있다.
개발 단계에서 잘 수습해가며 부드럽게 이어지도록 멋지게 만들어봐야겠다.
'About coding > Today I learned' 카테고리의 다른 글
| 2023년 06월 08일 TIL [#dotenv 시크릿 키 #깃 커밋수정하기 #브랜치삭제] (0) | 2023.06.08 | 
|---|---|
| 2023년 06월 07일 TIL [#pyenv] (0) | 2023.06.07 | 
| 2023년 06월 01일 TIL [#REST API #URL작명 규칙] (0) | 2023.06.01 | 
| 2023년 05월 24일 TIL [#유저 프론트엔드 구현] (0) | 2023.05.25 | 
| 2023년 05월 23일 TIL [#drf jwt user 구현] (0) | 2023.05.24 | 
 
                  
                 
                  
                 
                  
                